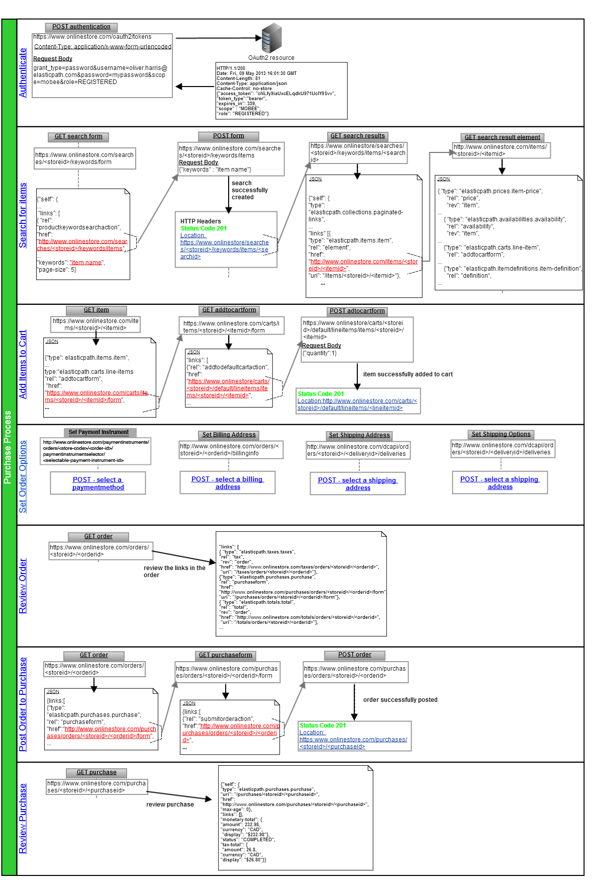
Purchasing Workflow from Start to Finish
This section provides the basic Cortex API purchase process flow. The purchase process has seven basic steps:
-
POSTthe customer’s user name and password to log in. -
POSTone of the search forms to create a search and retrieve the search results. -
GETan item and with theaddtodefaultcartactionadd the item to the cart. Set order options
POSTpayment instrument, billing address, shipping address, and shipping option to use for the purchase.Review Order
GETthe order so the customer can review its details.Place Order
POSTthe order to a purchase to execute the purchase.Review Purchase
Review the purchase details.
